This issue can occur on a SOLIDWORKS PDM client workstation due to the file type associations for SOLIDWORKS files are incorrect.
Symptoms of improper file type associations include:
- The Type column in File Explorer shows a generic SLDPRT File instead of SOLIDWORKS Part Document.
- The file icon shows a generic SOLIDWORKS icon instead of the part, assembly or drawing icon.
- Double-clicking the files fails to open the file in SOLIDWORKS.
- Search results that includes SOLIDWORKS files may behave sluggish when you scrolling through the file listing
- Searching with Integrated or Quick search within the SOLIDWORKS file open or save dialog can cause SOLIDWORKS to hang or crash.
Cause
When installing SOLIDWORKS, the SOLIDWORKS file extensions are associated with an appropriate class type. That way the file listing can display features that are unique to SOLIDWORKS files, such as the correct icons, the correct file type, etc.
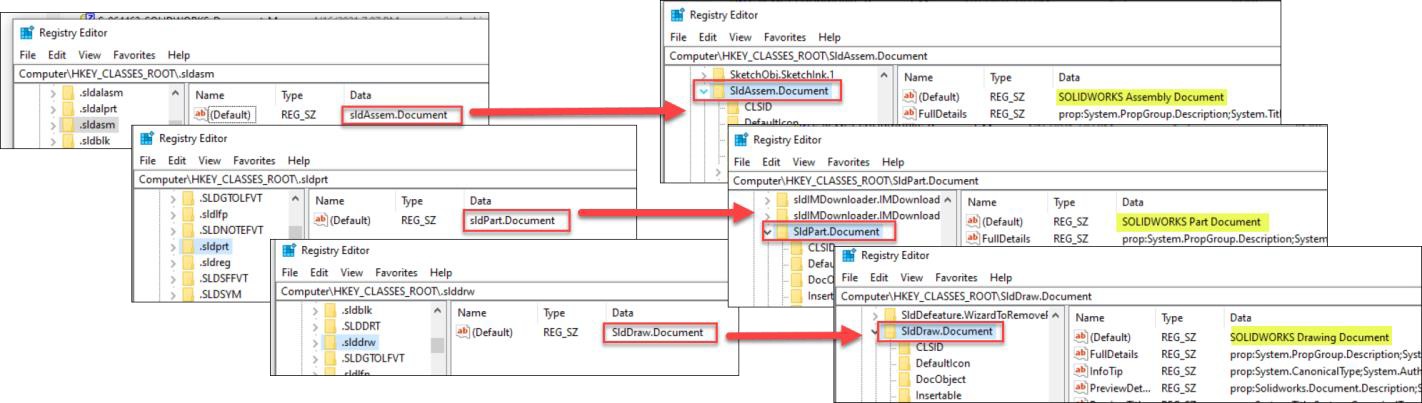
On a new installation of SOLIDWORKS, these registry keys should exist and each extension should then point to the appropriate SOLIDWORKS file type:
“HKEY_CLASSES_ROOT\.sldprt” extension should point to “HKEY_CLASSES_ROOT\SldPart.Document”
“HKEY_CLASSES_ROOT\.sldasm” extension should point to “HKEY_CLASSES_ROOT\SldAssem.Document”
“HKEY_CLASSES_ROOT\.slddrw” extension should point to “HKEY_CLASSES_ROOT\SldDraw.Document”
While missing or incorrect file type associations would still work in most circumstances, SOLIDWORKS PDM relies on the Windows API to show and handle file types – so it is important that the SOLIDWORKS file type associations in the registry are properly configured.
Solutions
- Close SOLIDWORKS and exit SOLIDWORKS PDM from the tray icon.

- In the Registry Editor, modify the registry keys as follow:
- Modify “HKEY_CLASSES_ROOT\.sldprt” to point to “HKEY_CLASSES_ROOT\SldPart.Document”
- Modify “HKEY_CLASSES_ROOT\.sldasm” to point to “HKEY_CLASSES_ROOT\SldAssem.Document”
- Modify “HKEY_CLASSES_ROOT\.slddrw” to point to “HKEY_CLASSES_ROOT\SldDraw.Document”
- Restart the File Explorer (explorer.exe) from the Windows Task Manager
* Caution: Incorrectly editing the registry can severely damage your operating system. It is strongly advised that you back up the registry data before making any changes to the registry.


